Topological Map

<< Click to Display Table of Contents >>

Navigation:  Advanced Features >

Topological Map

Survey all Canvases, Surfaces, Screens and Outputs in your entire cluster with the help of a Topological Map

Review any interconnections between all your project's Scripts

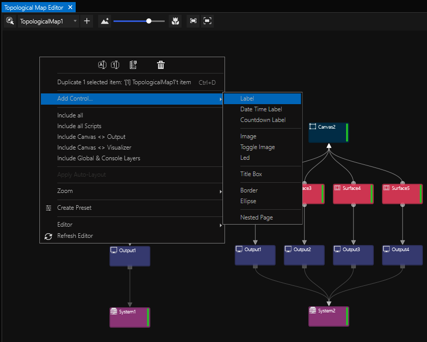
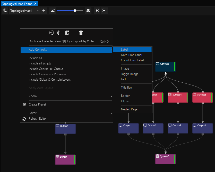
Add labels, shapes and images to annotate your map

Create A Topological Map

Go to MAIN MENU > CREATE > Topological Map

The new item will appear in the Project Explorer.

View it in its editor window which can be accessed either via its context menu ...

... or by going to MAIN MENU > WINDOWS > Tools > Topological Map Editor.

 

topo-map-contextmenu_zoom70

 

Once you have decided what to include in your Topological Map, the window will be filled with a chart according to your choice:  

 

topo-map_zoom70

 

Use the context menu again for adding controls such as labels, shapes and images:

topo-map_contextmenu2_zoom70